模式切换
自定义 TODO 标识
TODO 是一种标记,用于标识代码中需要添加或修改的地方,以便于后续的开发人员快速定位。
添加自定义 TODO 标识
在 IDEA 中,打开配置面板,选择 Editor -> TODO。点击 + 号添加一个模式。
根据笔者的需求,将来自定义的 TODO 标识格式为:// todo hayden 2024-01-01。因此表达式为:\btodo hayden\b.*。

添加自定义 TODO 标识过滤器
接着给刚刚新建的模式添加一个过滤器,过滤器的作用是项目中能够过滤出自己打的 TODO 标识。

为标识添加 LiveTemplates
点击 Live Templates 添加 Templates Group。


选中刚刚新建的 Group,点击 + 添加 Live Templates。


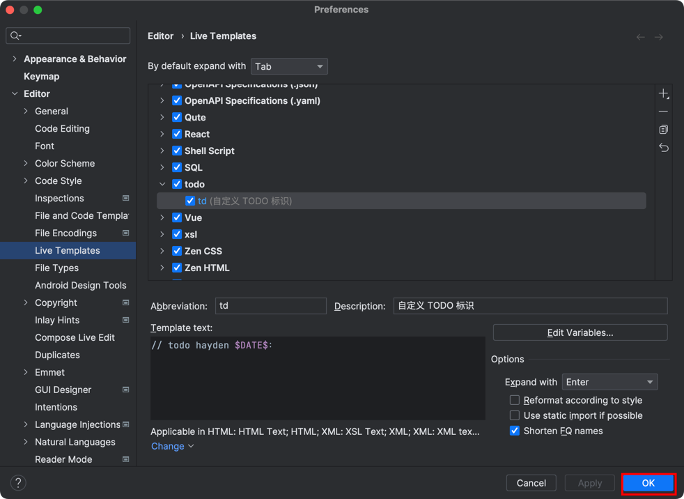
模板的配置如下:
- Abbreviation
自定义的缩写,即快捷方式。笔者填写为:td。
- Description
模板描述。
- Expand with
笔者选择 Enter 键,即按下 Enter 键后,会自动添加模板文本。
- Template text
模板文本。按照笔者的格式,添加模板文本。
txt
// todo hayden $DATE$:此时需要注意的是,$DATE$ 是一个变量,表示当前日期。点击 Edit variables,为变量配置格式。

- applicable context
模板适用的上下文。为了方便,笔者全部勾选。

最后记得点击保存。

使用自定义 TODO 标识
例如:输入 td,然后按下 Enter 键,即可生成自定义的 TODO 标识。


查看自定义 TODO 标识
在 IDEA 中,可以通过 View -> Tool Windows -> TODO 查看 TODO 标识。
通过点击 Filter TODO Items,可以选择自定义的 TODO 标识。

